Seit meiner Tätigkeit im Bereich Smallworld GIS – also seit dem Jahr 1997 – habe ich mich häufig in Bereichen betätigt, die in Randbereichen des GIS angesiedelt sind.
Der Grund dafür ist, dass ich be…

SWHomage ist eine Schnittstelle zwischen dem Smallworld GIS und dem System HOMAGE der „grit – graphische Informationstechnik – Beratungsgesellschaft mbH“, Sie wurde von friendlyGIS in Zusammenarbeit m…

Informationstechnik ist Datenverarbeitung.
Und wo Daten verarbeitet werden, müssen sie meist auch über längere Zeiträume gespeichert werden – meist eben in einer Datenbank.
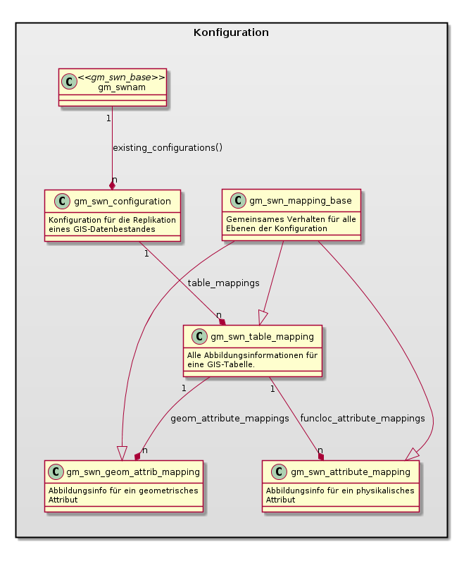
friendlyGIS kann auf Date…

Die IT-Branche strotzt vor Hypes, die oftmals nur ein kurzes Leben haben.
Andererseits gibt es Verbesserungen, die tatsächlich das Leben leichter machen – wer wollte das bestreiten?
Bei friendlyGIS …
Bei friendlyGIS wird mit
Linux (Server, Webentwicklung),
Windows (Smallworld-Entwicklung) und
Apple OSX gearbeitet.
Ganz nach dem Motto: Das richtige Werkzeug für die richtige Aufgabe!…
Keine Schnellschüsse!
Bei allen Projekten gilt:
immer mit Versionsverwaltung (Subversion, GIT)
Dokumentation im hauseigenen WIKI
…
Ganz was Anderes
Wie bereits erwähnt, habe ich schon vor friendlyGIS über zehn Jahre Software für Computer entwickelt.
Daher beschränkt sich mein Horizont bei weitem nicht auf Magik, so habe ich zum…
Bereits seit meinen Anfängen im Smallworld-Bereich habe ich mich, aufgrund meiner Erfahrung mit anderen Systemen, mit den Randbereichen beschäftigt – Smallworld besitzt auch einige Spezifika, welche d…
Meinen Erfolg in immerhin 15 Jahren habe ich meinen Kunden, also Ihnen, zu verdanken. Ich hoffe, es war ein Gewinn für beide Seiten!
Natürlich koche ich auch nur mit Wasser, richte meine Arbeit aber …
Wer mit Smallworld GIS arbeitet, kommt um Magik nicht herum.
Magik kommt aus der Smalltalk-Welt, einer der ältesten objektorientierten Programmiersprachen. Obwohl GE immer mal wieder einen Umstieg au…

Das Smallworld GIS ist im Bereich der Versorgungstechnik recht verbreitet. Es basiert auf einer von „Smalltalk“ abgeleiteten, objektorientierten Programmiersprache „Magik“. Diese Sprache ist sehr mäch…
